
블렌더 습작일지 Day40
Part.1에서 이어 최종 장면을 만들었던 과정을 정리해보고자 한다. 애니메이션 제작했던 것 중 공유할만한 내용과 텍스쳐링 과정 중 랜덤컬러를 적용해 복사본들이 특정 색상 범위에서 무작위하게 색을 받는 노드 구조를 공유한다.
SPEC - Version - Render
iMac 2020, 3.8 GHz 8 Core Intel Core i7, AMD Radeon Pro 5700 XT 16GB, 64GM 2667 MHz DDR4
Blender ver : 3.5.0
GPU render
STEP 2. 지오메트리 노드 구성 최종
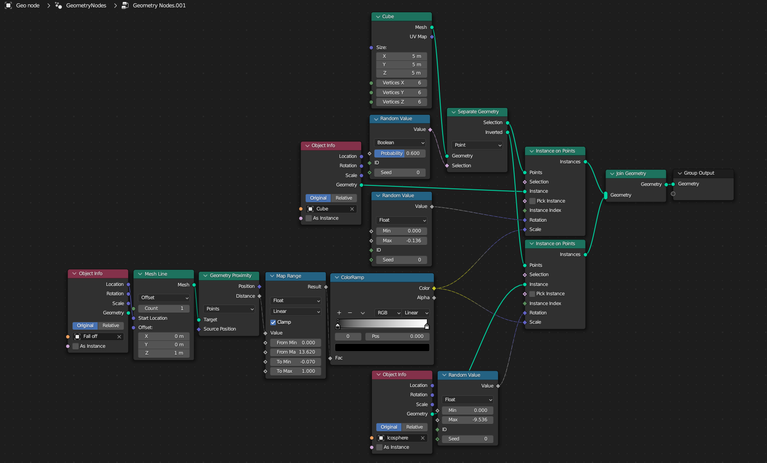
최종 장면의 지오메트리 노드 구성은 다음과 같다. Part.1에서 달라진 점이 있다면 Outliner에서 확인할 수 있듯이 Cube와 Icosphere를 생성해 지오메트리 노드 구성에 불러왔다는 점이다. 지오메트리 노드 안에서도 Cube와 Icosphere를 불러올 수 있지만 지오메트리 노드 밖에서 오브젝트를 생성하면 Bevel과 같은 모디파이어와 질감 구성을 쉽게 할 수 있다.



STEP 3. Fall off 애니메이션 주기 & 랜덤컬러
Fall off는 시포디유저에서 익숙한 용어일 것으로 생각되는데 보는 이에게 더 혼란을 준다면 다른 적절한 용어를 찾을 필요도 있어 보인다. 정확한 용어를 구분하면 사용하지 않고 Field와 혼용해서 쓰기도 했는데 시포디에서는 클로너 등에 속성의 영향을 주는 효과를 줄 때 영향을 주는 범위를 말한다. 여기서는 복사본의 크기에 영향을 주는 구 모양의 Emtpy 오브젝트의 이름으로 사용했다.
구 모양의 Empty 오브젝트를 태양을 공전하는 지구처럼 중심점을 기준으로 원 회전을 하게끔 하고자 하는데 이와 같은 경우 Bezier Circle을 활용할 수 있다. Circle을 불러온 다음에는 Emtpy 오브젝트를 누르고 두 개의 톱니바퀴가 이어진 아이콘, Constraint Properties로 들어가 Follow Path를 적용한다. 그다음으로는 Offset의 값을 조절해 옆의 다이아몬드 버튼을 눌러 애니메이션 키프레임을 찍어주면 완성이다.


남은 과정은 단순하다. Cube와 Icosphere의 질감을 만들어주고 벽을 세우고 빛을 추가해 주었다. 빛은 전체적으로 들어가는 것이 좋을 것 같아 HDRI를 활용했고 전반적으로 따듯한 느낌이 나는 색감을 사용하되 너무 지루해지는 것을 피하고자 남색 계열의 색을 섞어주었다. 단 질감 노드에서 한번 더 짚고 넘어가면 좋을 것 같은 점은 하나의 질감 노드로 복사본의 색을 무작위하게 바꿔줄 수 있는 점일 것이다.



위 노드에서 볼 수 있듯이 하나의 나무질감 이미지를 Object Info - ColorRamp와 섞어서 사용하면 복사본은 ColorRamp의 색 범위에 따라 무작위로 적용되는 것을 확인할 수 있다. ColorRamp의 짙은 다갈색을 중간 지점으로 이동하면 위의 오른쪽과 같이 짙은 색이 적용되는 복사본이 늘어나는 것을 볼 수 있다. 지오메트리 노드는 어떻게 생각해야 하는지 감이 잘 안 오기에 실사용 예시를 중심으로 좋은 튜토리얼들을 따라가며 이해해 보는 것이 좋아 보인다 :)
'BLENDER > STUDY' 카테고리의 다른 글
| BLENDER | 블렌더 양초 만들기 - Sculpting & Wave (0) | 2023.08.02 |
|---|---|
| BLENDER | 블렌더 지오메트리 노드 - Instance setting Part.1 (0) | 2023.04.27 |
| BLENDER | 블렌더 달 만들기 - Image Texture node option (0) | 2023.04.20 |
| BLENDER | 블렌더 매미 날개 만들기 part.2 - Texturing (0) | 2023.04.07 |
| BLENDER | 블렌더 매미 날개 만들기 part.1 - Modeling & Sculpting (0) | 2023.04.06 |