본문 바로가기

BLENDER/STUDY

BLENDER | 블렌더 디스플레이스먼트 - Displacement setting

반응형

b3d
최종 샘플샷

 

Blender Displacement 노드를 통한 표면 제작 세팅 과정

 

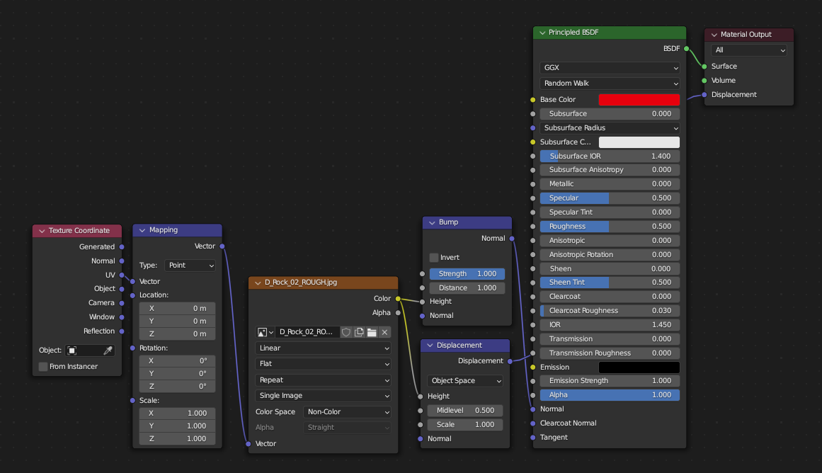
블렌더에서 디스플레이스먼트 노드 구성을 위해 쉐이더 에디터에서 다음과 같이 구성해 보았다.

돌 표면의 이미지를 Non-Color로 Bump 노드를 타도 BSDF의 Normal로 연결해 주었으며

다시 돌 표면의 이미지를 Displacement 노드와 연결해 Output의 Displacement와 연결했다.

 

b3d
b3db3d
Plane - Bump와 Displacement가 들어가 있지만, Bump의 효과만 드러날 뿐, Displacement는 적용되지 않는 것처럼 보인다.

Bump 노드는 텍스쳐의 이미지를 빛을 받은 것처럼 그림자 처리해 주고

Displacement는 텍스쳐의 이미지를 들어가거나 튀어나가게 해 준다.

Displacement가 들어가거나 튀어나오려면 오브젝트의 면은 충분히 나눠져있어야 한다.

 

b3d
Plane의 오브젝트 모드로 들어가 면을 충분히 나눠주었다. 하지만 Displacement가 적용되어있음에도 불구하고 면의 높낮이에는 변화가 없다.

 

Displacement를 적용시키기 위한 조건으로 면을 충분히 나눠주었는데, 적용이 되지 않는다면 2가지 세팅을 다시 확인해보아야 한다.

  • 렌더링이 Cycle로 되어있는가?
  • Properties - Material Properites - Settings - Surface - Displacement - Displacement and Bump 설정이 맞는가?

 

b3db3d
b3d
이제 쪼개진 면에 맞춰 Displacement 노드가 적용되어 높낮이가 구현되었음을 볼 수 있다.

 

b3d
b3d
b3d

Displacement 노드의 작동을 확인하였으면, 텍스쳐 소스의 반복 패턴을 깨주기 위한 노이즈를 섞어주고 환경제작에 활용한다.

 

 

 

*본 포스팅은 개인 공부 및 기록, 정보공유를 목적으로 합니다.

반응형