
블렌더 습작일지 Day10
이번 포스팅에서는 Voronoi Texture와 Subsurface의 재질 특성으로 이미지를 만들어보았다. 간단하게 환경을 제작하고, 평소에 쓰지 않는 컬러와 무작위적인 텍스쳐 조합으로 화려한 느낌을 연출해 보았다. Subsurface를 활용해 빛이 약간이나마 투과하는 느낌을 만들었고, 메인 오브젝트를 무엇으로 할까 고민했다.
이것저것 만들어보다가 멋진 조각상 같은 것이 만들어둔 유사한 질감과 어울린다면 괜찮을 것으로 생각해 에셋 관련 사이트를 둘러보다 해골 조각상을 보았다. 화려하고 밝고, 화사한 톤의 컬러와 해골 조각상의 조합이 제법 재밌어 보였다. 모델링은 포스팅 가장 아래 링크를 통해 더 다양한 조각상들을 볼 수 있다. 3D 스캔을 통해 만들어진 수준 높은 퀄리티의 모델링 파일을 받을 수 있는 사이트로, 감사하게도 모든 스캔을 저작권 제한 없이 다운로드해서 사용할 수 있다. 질감 제작 과정은 다음과 같다.


기본 환경 제작은 위와 같다. Cylinder와 Plain을 활용해 간단하게 구성해 보았고, 텍스쳐모드로 보면 Voronoi가 적용된 것을 볼 수 있다. 중앙과 벽의 분홍분홍한 텍스쳐 이전에 전반적인 환경의 빛을 구성하며 비스듬하게 위에 걸려있는 Plain의 텍스쳐는 다음과 같다.


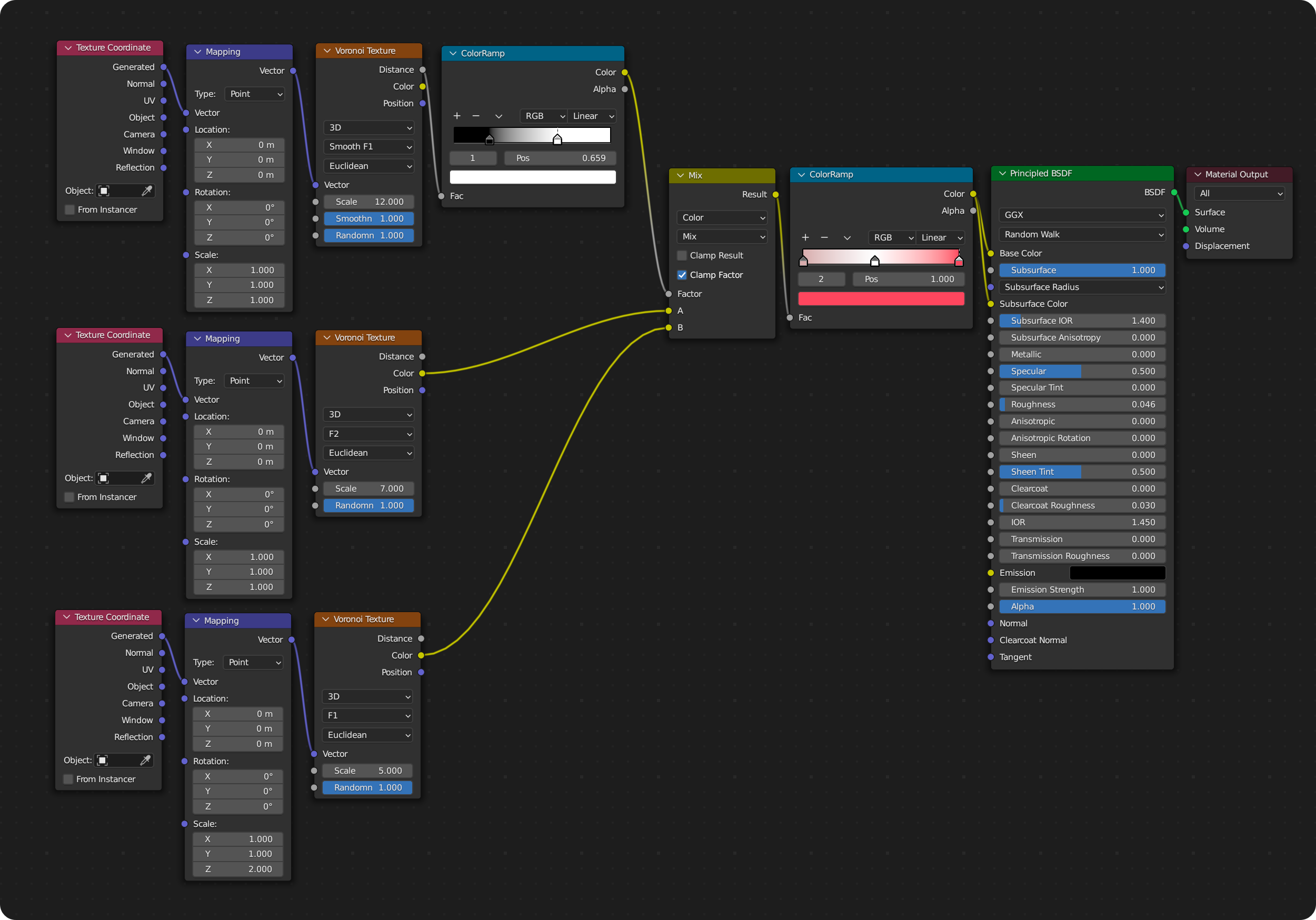
Shader Editor에서 'Shift+A'를 눌러 Voronoi Texture를 불러오면 F1, F2, Smooth F1 외 두 가지가 더 있다. 이번 포스팅에서는 F1, F2, Smooth F1 세 가지만 사용했다. Smooth F1을 Plain의 Alpha로 연결하고 Ramp로 값을 조절해 빛과 오브젝트 사이에 약간의 무작위 한 그림자가 떨어지도록 설정했다. 메인 빛은 Sun 하나만 사용하였으며 Strength 6, Angle 12로 세팅하고 HDRI는 전방위적인 빛이 들어오도록 구성하되 Sun의 빛이 메인으로 보일 수 있도록 강도를 낮췄다.



Voronoi Texture의 F1, F2 이미지 모양이 조금 다른데, 이것을 섞어서 사용하되, Ramp를 함께 연결해 색을 재구성하였다. Subsurface의 값을 1로 올려놓고 Base Color와 Subsurface Color를 둘다 연결해 놓고 하나씩 빼보았는데 Base Color는 연결을 빼도 상관이 없었지만 Subsurface Color는 연결이 해제되면 문제가 생기는 것을 확인할 수 있었다. Subsurface는 그 값을 1로 구성한 것만으로 이번에는 그 효과를 편하게 봤는데 다른 장면을 구성할 때도 문제가 없진 않을테니 상황에 맞춰 옵션값을 조정하는 것도 테스트할 필요가 있어 보인다. 이제 원기둥 외의 배경에도 같은 질감을 복사해서 적용하되 색을 같은 계열의 색 안에서 조금씩 바꾸어 적용한다.


이제 원하는 오브젝트를 다운로드하고, 블렌더 파일로 불러와 같은 질감을 적용 후 조정해볼 차례이다. 모델링은 다운로드하여 원하는 경로에 저장해 놓고 'File - Import - 다운로드한 파일의 모델링 형식과 같은 형식을 클릭 - 저장해 둔 경로에서 모델링 불러오기'로 불러온다.


이미 질감을 만들어 두었으니 원하는 위치와 크기에 맞춰서 두고 질감을 조정해 맞춰둔다. 렌더링 후에 보정을 통해 이미지 제작을 마무리한다. Voronoi와 Subsurface는 텍스쳐 활용도가 높다. Voronoi를 통해 재질을 만드는 튜토리얼은 Octane을 기반으로 제작된 유튜브 영상이 있다. 블렌더에서도 적용되어 좋지만 어떤 모양이 나오는지 예상하기 어렵고, 원하는 모양으로 만들어내기는 어려우니 습작을 하며 새로운 팁을 찾아 공유하겠다.
하루에 하나씩 작업물을 만드는 것을 목표로 하고 있는데, 이것이 참 별로 어려운 일이 아닌 것 같아도 참 지키기 어렵다. 무엇을 만들까 고민하다 모델링 부분에서 속도가 많이 느리다는 것을 알았다. 간단히 무언가를 만드는 연습이 꾸준히 필요한데, 재밌게 수행할 방법이 있으면 좋겠다.
Three D Scans
Free 3D scan archive
threedscans.com
'BLENDER > STUDY' 카테고리의 다른 글
| BLENDER | 블렌더 텍스쳐 - Glass & Caustic (0) | 2023.01.25 |
|---|---|
| BLENDER | 블렌더 모디파이어 - Wireframe & Subdivide (0) | 2023.01.24 |
| BLENDER | 블렌더 돌 만들기 - Rock (2) | 2023.01.20 |
| BLENDER | 블렌더 텍스쳐 - Glass bump 2 (0) | 2023.01.18 |
| BLENDER | 블렌더 라이팅 - Water texture (0) | 2023.01.17 |