
블렌더 습작일지 Day17
이번 포스팅에서는 Emission을 활용하기 위해 Color Ramp와 Layer Weight라는 새로운 노드를 사용해 보았다. 대부분의 조명이 광원이 그대로 노출되지 않고 반투명한 유리 등을 투과해 빛나기에 그 값을 조절하기 위한 노드 세팅으로 파악된다. 그 외에 장면을 풍부하게 위한 파티클과 볼륨 조명 세팅을 시도해 보았다.
- 형광등과 같은 긴 원통형의 조명 만들어보기
Emission 질감을 활용하기 위해 대충 형광등처럼 생긴 모델링을 토대로 Shader Editor로 들어갔다. 환경은 Color로 완전한 블랙으로 만들고 Transmission을 1로 만들어 투명한 재질에 Emission의 색을 완전한 흰색으로 올렸다.



Emission에 이제 ColorRamp와 Layer Weight를 연결해보면 광원에 강약을 조절할 수 있게 된다. 우선 Layer Weight의 Facing을 Emission과 연결하면 다음과 같이 외곽면과 내부가 구분되는 것을 확인할 수 있다.


Layer Weight를 Color Ramp를 통해 색과 광원의 범위를 통제할 수 있다. Color Ramp의 BW를 반전시켜 안쪽에서부터 빛이 나오고 외곽으로 갈수록 빛이 다르도록 조정해 보았다. 여기에 원하는 색을 섞고, Roughness와 Bump 등 추가적인 작업으로 질감을 완성시켰다.


- 파티클 만들어보기
자잘한 먼지나 날아다니는 등 화면 속에 보이는 입자와 같은 것들은 당연히 과하지 않게 사용하면 앞뒤의 깊이를 더해주고 화면을 좀 더 풍부하게 해준다. 블렌더에서 이 파티클을 만드는 과정은 다음과 같다. 우선 큐브를 하나 만들어보자. 그다음에는 큐브의 영역 안에 파티클을 생성할 것이기에 큐브는 면이 아닌 외곽 라인만 보이게 했다.



이제 Modifier 탭이나 Particle Properties에서 Particle System을 추가한다. 파티클이 생성되기 시작하는 프레임과 끝나는 프레임을 둘다 0이나 1로 맞춰 스틸컷을 보거나 애니메이션을 시작할 때 이미 원하는 파티클의 수가 만들어져 있도록 바꿔둔다. Emission - Source - Emit From을 Volume으로 맞춰두면 큐브는 파티클로 가득 찬다.



Emission의 Lifetime을 넉넉하게 만들어놓고 Velocity의 Normal 값을 0으로, Ramdomize는 0.01+알파로 조정해둔다. 그리고 Field Weight의 Gravity까지 0으로 하면 파티클이 확 날아가버리지 않고 조금조금 움직인다. 이제 파티클에 조그마한 입체도형 하나를 적용시키면 된다.


만들어진 도형이 파티클에 적용되려면 ParticleSystem의 Render 옵션을 바꿔야한다. Render As는 Object로, Instance Object에 만들어둔 도형을 연결하면 파티클이 적용된다.



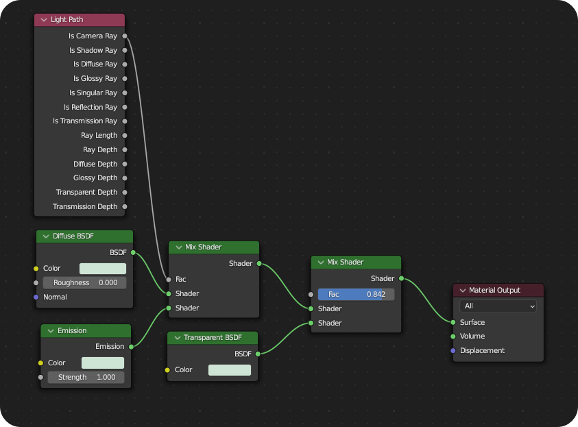
전체적인 장면을 구성을 끝낸 후 파티클을 만들어 넉넉한 영역에 적용되도록 만들고, 렌더뷰를 보며 원하는 양이 퍼지는지 확인하면서 값을 조정하면 된다. 파티클의 원본 도형의 질감은 다음과 같고, 어두운 환경 속에서 묻히지 않고 빛나도록 Emission 재질과 함께 빛이 과하지 않도록 다른 노드를 섞어서 사용했다.


파티클과 입자의 질감 노드 구조는 튜토리얼에서 보고 따라했는데, 그 효과를 충분히 보는 것 같지 않았다. Light Path 노드는 활용 범위가 꽤 커 보이는데 무슨 기능인지 명확히 알기 어렵다. 아쉽지만 원하지 않아도 다시 다룰 가능성이 크다. 내용이 너무 길어지니 볼륨 라이팅은 다른 포스팅에서 정리해보도록 하고, 여기서 마무리하겠다. 최종 렌더링 이미지는 Lightroom에서 보정했다.
'BLENDER > STUDY' 카테고리의 다른 글
BLENDER | 블렌더 컴포지팅 - Compositing Nodes (0) | 2023.02.02 |
---|---|
BLENDER | 블렌더 모디파이어 - Remesh & ParticleSystem (0) | 2023.02.01 |
BLENDER | 블렌더 패치 만들기 - Modifier array & Voronoi Texture (0) | 2023.01.30 |
BLENDER | 블렌더 치즈 만들기 - GeometryNodes Volume Cube (2) | 2023.01.30 |
BLENDER | 블렌더 텍스쳐 - Ambient Occlusion (0) | 2023.01.27 |